近日,人工智能学院教师陈富强以第一作者身份在《Biomimetics》期刊发表了题为“FTDZOA: An Efficient and Robust FS Method with Multi-Strategy Assistance”的论文。《Biomimetics》是一本专注于仿生学(Biomimetics)研究的学术期刊。通过模仿自然界中生物行为、动作、功能、机制和过程,来创新和发展新的多学科间的工程算法。期刊的研究方向涵盖计算机科学,工程学,医学等多个领域。该期刊属于SCIE检索期刊,是JCR Q1分区,中科院三区。

本文提出一种增强型斑马优化算法(ZOA),称为 FTDZOA,解决 ZOA 在处理特征提取(FS)问题时容易受到局部最优特征子集的影响、全局搜索能力有限以及收敛缓慢等问题。采用分数阶搜索策略(fractional order search strategy)来保留前几代的信息,从而提高 ZOA 的利用能力。其次,引入三重均值点引导策略(triple mean point guidance strategy),综合全局最优点、随机点和当前点的信息,有效增强ZOA的探索能力。最后,通过引入差分策略(differential strategy),整合不同个体之间的信息差异,进一步提高了 ZOA 的探索能力。通过与九种先进的 FS 方法进行比较分析,发现 FTDZOA 在超过 90% 的数据集上实现了更高的分类准确率。
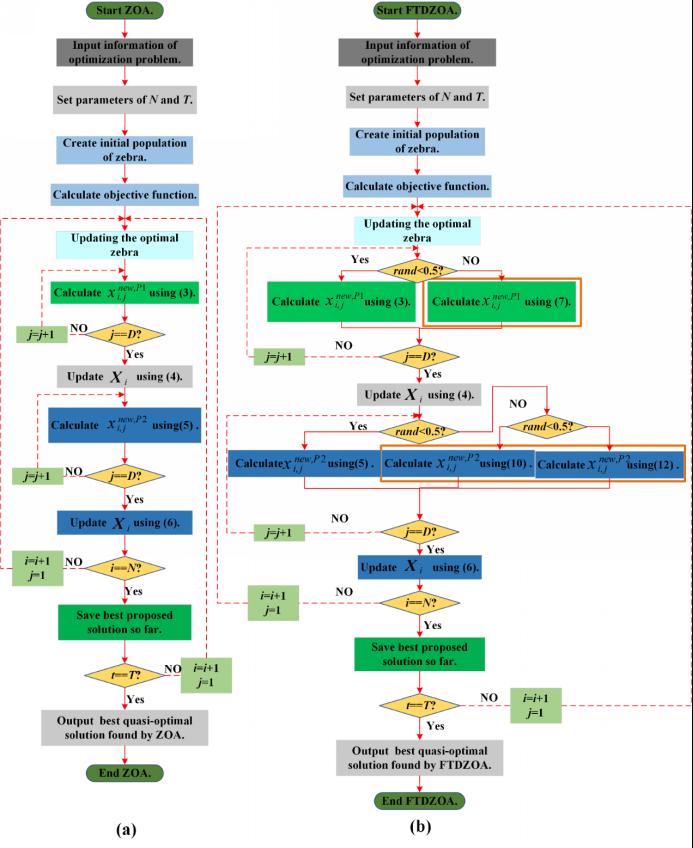
算法流程:

不同数据集下两种算法比较:

本文的主要贡献包括:
1.多策略辅助优化框架:FTDZOA方法创新性地结合了多个优化策略(例如,启发式搜索、局部搜索、全局搜索等),以提高特征选择的准确性和效率。这种多策略协同优化的思想增强了算法的全局探索能力,并避免了陷入局部最优解。
2.高效的搜索机制:通过引入一个新的搜索机制,FTDZOA能在更短的时间内找到最优的特征子集。这种机制能够有效地平衡搜索空间的探索和开发,避免了传统方法中的计算瓶颈,从而在大规模数据集上提供了更好的性能。
3.鲁棒性与适应性:FTDZOA在处理含有噪声或冗余特征的数据集时表现出了强大的鲁棒性。通过多种策略的联合优化,算法能够有效识别并去除无关或冗余特征,降低了噪声对模型性能的负面影响,提升了算法的适应性。
4.实验验证与性能比较:在多个标准数据集上的实验表明,FTDZOA在特征选择任务上优于现有的几种主流方法(例如,遗传算法、粒子群优化等),不仅在精度上有优势,而且在计算效率上也显示出了较强的竞争力。
5.应用广泛性:该方法具有较好的通用性,可以应用于各种类型的机器学习任务中,特别是在高维、稀疏或噪声较多的数据集上表现出显著的优势。这使得FTDZOA成为一个在实际应用中非常有价值的特征选择工具。
本论文为2024年威廉希尔williamhill中文校内导师制项目《图像处理与移动边缘计算任务调度相关方法若干研究(2024HSDS06)》研究成果。